Project

General

Profile

Feature #4039

Penyesuaian Flow Admin HR untuk HO dan Merauke

Added by Mr Ikmal 3 months ago. Updated about 2 months ago.

Status:
Deploy
Priority:
Normal
Assignee:
Start date:
12/02/2025
Due date:
12/05/2025 (about 3 months late)
% Done:

0%

Estimated time:

Description

Dear team developer,

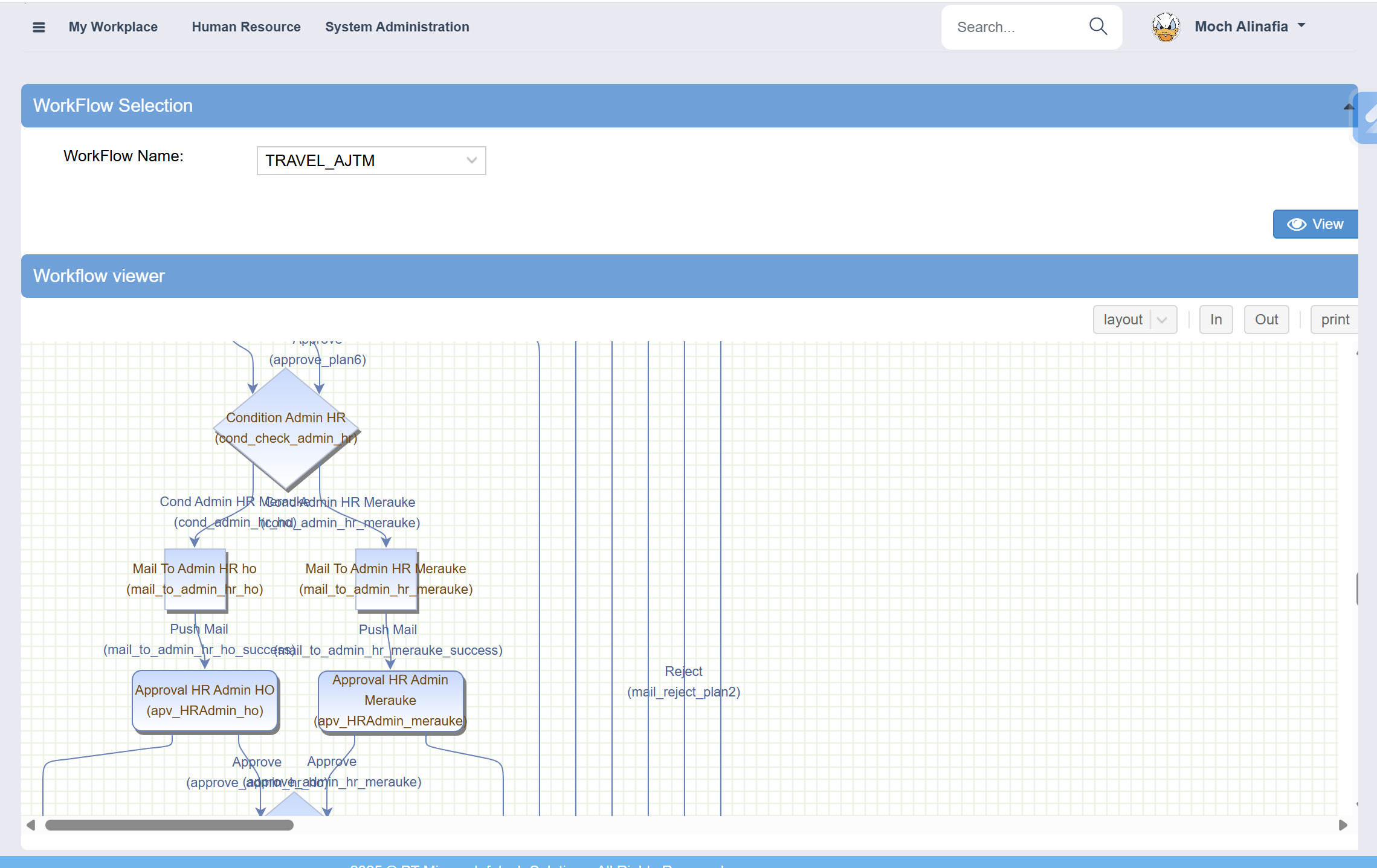
Saat ini terdapat penambahan flow untuk approval Admin HR untuk yg Plan dibagi menjadi dua, yaitu HO dan Merauke, pada task cond_check_admin_hr yg bercabang menjadi 2 :

1. cond_admin_hr_merauke
Flow ini digunakan untuk EmployeeID yg melakukan pengajuan travel dengan PayrollGroup selain 2000 (Head Office) dan 3000 (Expatriate). Jika kondisi tersebut terpenuhi, proses akan masuk ke flow dan task ini.

2. cond_admin_hr_ho
Flow ini berlaku jika EmployeeID yg melakukan pengajuan travel dengan PayrollGroup nya 2000 (Head Office) atau 3000 (Expatriate).

Kemudian nanti approval nya untuk Admin HR HO & Meruauke membaca table PCMWFGRUPCUSTHRADMIN berdasarkan empID yg di daftarkan
Untuk membaca field PayrollGroup dari table PHRPA0002 yang masih active endDate nya (99991231)

BizprocessID: TRAVEL_AJTM
Table ref approval Admin HR: PCMWFGRUPCUSTHRADMIN

Terima kasih

PORT DEV : http://remote.minovais.com:61139/
DB : remote.minovais.com, 1468
Nama DB : MinovaES_BIA_BaseServerCloud


Files

#1

Updated by Kezia Pawitra Yulianti 3 months ago

  • Due date set to 12/05/2025
  • Status changed from New to Assigned
  • Assignee changed from Kezia Pawitra Yulianti to Mr Ikmal

tolong untuk disesuaikan dl dr sisi functional ya sesuai diskusi pagi ini
Tks

#2

Updated by Mr Ikmal 3 months ago

catatan untuk deploy ke prod:
- Deftask
- Deftaskmail
- custparam
- Defflow
- Deftaskcon
- Defbizdata
- Data di table PCMWFCUSTGRUPAPPR
- Deffieldpos

#3

Updated by Mr Ikmal about 2 months ago

  • Status changed from Assigned to Deploy

Sudah di deploy ke prod, kecuali Data di table PCMWFCUSTGRUPAPPR (menunggu konfirmasi data dari user)

Also available in: Atom PDF